在2024年12月23日,去中心化金融(DeFi)领域迎来了一个重磅消息。两大行业领军项目Aave(AAVE)和Chainlink(LINK)宣布展开深度合作,共同推出一项名为“智能价值回收”(Smart Value Recapture,简称SVR)的新型预言机解决方案。这一合作的推出标志着DeFi协议将在“最大可提取价值”(MEV)回收领域取得重大突破,预计将帮助Aave和Chainlink每年新增数千万美元的收入。

ChainLink(LINK)&Aave(AAVE)今日最新价格行情
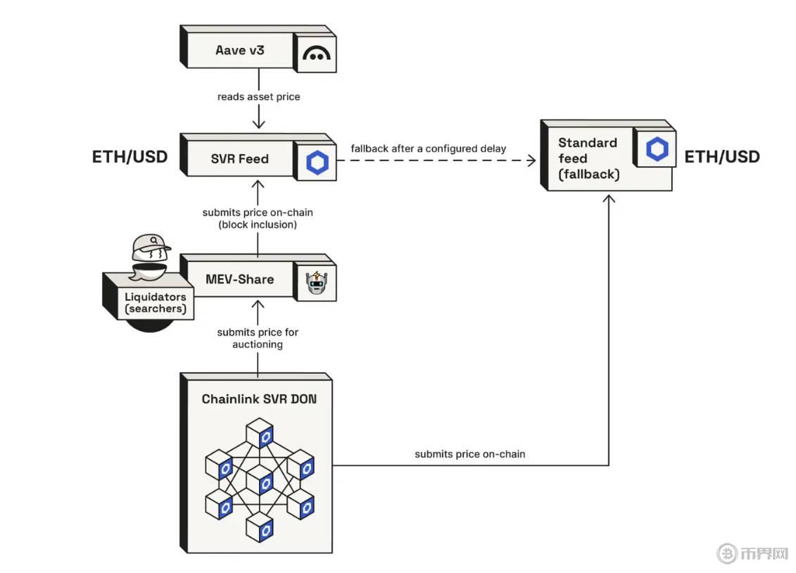
Chainlink SVR的核心目标是通过一个创新的机制,帮助DeFi应用回收本应归属于它们的MEV。这一解决方案专门为借贷协议设计,尤其在清算过程中,往往会出现大量MEV价值被区块构建者和搜索者捕获的现象。传统上,这些价值并未回到原始的DeFi协议或预言机提供者,导致协议和用户未能充分获利。
SVR通过提供无毒的MEV回收机制,旨在将这些被捕获的价值归还给真正的创造者。Chainlink团队透露,SVR的初始测试版本预计可以实现约40%的MEV回收率,也就是说,在清算过程中,每失去100美元的MEV,系统将回收约40美元的价值。
这一技术在实际应用中的潜力巨大,尤其对于像Aave这样的借贷协议来说,MEV的回收可能带来数千万美元的额外收入。

作为SVR初始版本的开发合作伙伴之一,Aave已经开始积极参与这一创新解决方案的集成。Aave的社区成员BGD Labs和Flashbots已经在Aave社区论坛发起了集成SVR的提案,建议在初期对少数资产进行部署,以确保系统的稳定性和可控性。
Aave一直以来以其稳定的清算机制著称,但也暴露出MEV套利的机会。在Aave的清算过程中,构建者往往能从交易排序中获得大量利润,而协议用户所获得的价值较少。Chainlink的SVR能够有效解决这一问题,重新分配MEV的捕获价值。

根据Chainlink和BGD Labs的数据,SVR方案将在回收MEV方面展现出显著的优势。通过这一方案,Aave将能够为协议用户提供更多的激励和回报,并帮助整个DeFi生态系统提高效率。

根据双方的协议,Chainlink和Aave将按照特定的比例分配SVR回收的价值。在前六个月的合作中,Aave将获得65%的回收价值,而Chainlink将获得35%的分成。这一比例可能会随着时间的推移和协议的发展进行调整。值得注意的是,Aave社区已经提出将这些回收的资金用于激励用户,尤其是Aave的Umbrella模块质押者。
此外,Chainlink还计划将SVR收入的40%用于支持其预言机网络的经济可持续性,包括支付交易费用和其他基础设施成本。Chainlink社区大使Zach Rynes指出,这项合作不仅将为Aave带来额外的收入,还能进一步推动DeFi生态系统的健康发展。

此次合作对Aave和Chainlink的市场价格也产生了积极影响。根据币界网行情显示,Aave(AAVE)的价格在合作消息发布后大幅上涨,24小时涨幅达到16.66%,突破377.69 USDT;而Chainlink(LINK)也受益显著,价格上涨5.8%,达到23.9 USDT。

值得一提的是,Aave的涨幅更为显著,可能与Aave社区对SVR方案的高度期待有关。此举不仅增强了投资者对Aave协议的信心,还可能吸引更多的资金流入DeFi市场。

Chainlink SVR的推出无疑为DeFi领域带来了新的机遇。通过回收MEV,DeFi协议将能够更公平地分配价值,提高协议的效率,并为用户带来更多的回报。Chainlink团队表示,随着SVR在以太坊主网的上线,更多的DeFi协议将可能集成这一解决方案,推动整个生态的健康发展。
然而,SVR方案的实际效果还需要通过时间的验证。目前,SVR仍处于初步集成阶段,Aave的社区提案将决定最终的实施进度。如果Aave社区批准这一提案,SVR可能会成为未来DeFi协议标准的一部分。
总的来说,Aave和Chainlink的合作无疑为DeFi协议提供了一个崭新的收入来源,并推动了整个行业向着更高效、更公平的方向发展。随着更多DeFi项目的参与,Chainlink SVR有望成为市场中不可忽视的力量,为去中心化金融的未来奠定坚实的基础。